
二、在線免費壓縮視頻的步驟
1.選擇視頻文件,支持多種方式:
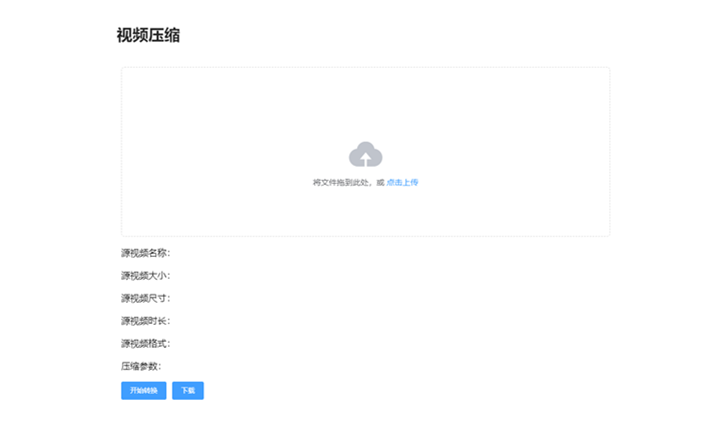
電腦本地視頻 → 拖拽文件到虛線框內
電腦本地視頻 → 點擊"選擇視頻文件"按鈕
2.設置壓縮參數:支持分辨率,幀率,碼率的設置
3.點擊【開始轉換】按鈕,轉換完成后可下載壓縮好的視頻。

三、在線免費壓縮視頻的優勢
1.節省存儲空間:視頻壓縮可以將較大的視頻文件壓縮成較小的文件尺寸,從而節省存儲空間,方便保存和傳輸。
2.提高傳輸速度:較小的視頻文件尺寸可以提高視頻的傳輸速度,使得用戶能夠更快地觀看視頻。
3.降低成本:通過壓縮視頻文件,可以降低存儲和傳輸成本,特別是對于需要存儲和傳輸大量視頻文件的企業來說,節約成本是非常重要的。
4.優化播放體驗:通過壓縮視頻,可以優化播放體驗,使得視頻播放更加流暢,提高用戶的觀看體驗。
以上就是小編為大家帶來的【在線免費壓縮視頻工具】的全部內容了,希望能夠幫助到大家,更多免費在線工具,盡在ab173軟件站!








